打開aws官方的控制台登陸頁https://console.aws.amazon.com/console/home,輸入帳號密碼登陸
登陸成功之後,點擊左上角【服務】列表,選擇EC2,進入EC2控制台,如圖所示



選擇要新建vps的區域,見上圖右上角,並進入左下角所示的【安全組】功能

點擊【創建安全組】按鈕

安全組名稱、描述自定義輸入,再點擊【添加規則】按鈕

添加完成需要開放的端口之後,點擊【創建】按鈕,完成創建,來源0.0.0.0/0表示全網開放,如果有安全需求,可以限制訪問IP。(3389和22端口看情況選擇開放,3389用來遠程桌面使用,22用來遠程ssh連接使用)
在新增EC2時,配置安全組選擇已有安全組配置即可。
注:
多IP模式配置(如果有,可參考)
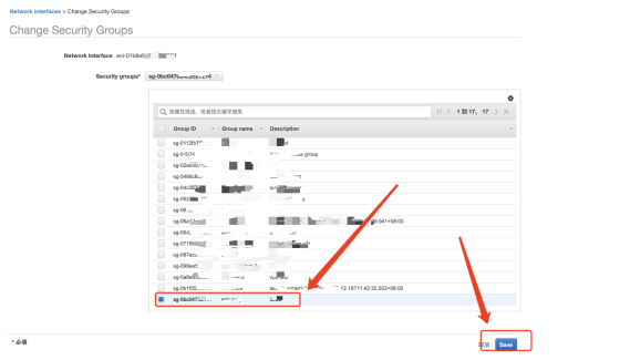
獲取實例ID,進入【網絡接口】菜單

選擇【網絡接口】,點擊【操作】

選擇【更改安全組】


點擊【Save】即可。